Baugruppe fertigmelden
Mit dieser Anwendung besteht die Möglichkeit eine Fertigmeldung mit einem Baugruppen-Barcode durchzuführen. Die Anwendung funktioniert ähnlich wie die Anwendung „Fertigmeldung mit Barcode“, nur dass die Anwendung unabhängig von den Abteilungen ist, da bei dieser Anwendung alles baugruppenbezogen funktioniert.
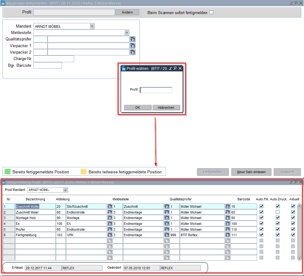
Beim Öffnen der Anwendung ist wei bei anderen Fertigmeldungen ein Fertigmeldungsprofil zu erfassen. Das Profil beinhaltet dann nicht nur die Abteilung und den Qualitätsprüfer, sondern es gibt Voreinstellungen, die den automatischen Druck der Etiketten und das automatische Fertigmelden bestimmen.
Die Besonderheit der Baugruppen-Fertigmeldung besteht darin, dass ggf. auch Seriennummern bei Fertigmeldung entsprechender Baugruppen abgefragt werden können. Ist eine solche Seriennummer gefordert, wird automatisch bei der Meldung eine Maske zur Erfassung der Seriennummer geöffnet.

Gemäß dem angegebenen Fertigmeldungsprofil befüllt das Programm die vordefinierten Daten und der Anwender muss nur noch den Baugruppen-Barcode erfassen bzw. einlesen.


Mit der Baugruppen Fertigmeldung wird dann alles fertiggemeldet, was in der Stückliste unter dieser Baugruppe aufgeführt ist, die Materialien werden abgebucht.
