Merkmalregeln erfassen
Regelwerkgruppe - Merkmale - Merkmalregeln erfassen
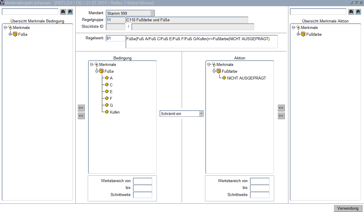
Die Erfassung und Pflege der Regeln, die später zu Regelwerkgruppen zusammengefasst werden, findet in dieser Maske statt.

Übersicht Merkmale Bedingung
Struktur aller Merkmal-Ausprägungen. Bei Auswahl einer bestimmten Merkmalsausprägung (aus der links angezeigten Struktur) wird eine andere Merkmalsausprägung (aus der rechts angezeigten Struktur) derselben Merkmalsfamilie bestimmt oder ausgeschlossen. Mit dem „Doppelpfeil rechts" wird eine Merkmalsausprägung in die Bedingung übernommen. Mit dem „Doppelpfeil links" wird die markierte Merkmalsausprägung aus der Bedingung wieder herausgenommen.
Mandant
Bezeichnung des Mandanten.
Regelgruppe
Nummer und Bezeichnung der Regelgruppe.
Stückliste ID
Regelwerk
Nummer und Bezeichnung des Regelwerks. Diese Daten werden vom System beim Speichern vergeben.
Bedingung/Aktion
Anzeige der Bedingung der oben markierten Regel. Bei einer bestimmten Merkmalsausprägung wird eine andere Merkmalsausprägung derselben Merkmalsfamilie bestimmt oder ausgeschlossen. Es könnten hierüber die entsprechenden Leisten zu den Füssen oder die Art und Anzahl der Kissen gesteuert werden. (Beispiel: Bedingung – „Ecke links" schränkt ein – Aktion – „Armlehne rechts").
Wertebereich von – bis – Schrittweite
Handelt es sich um Merkmale mit Wertebereichen, so werden diese Felder gefüllt. Bei Ausprägungsmerkmalen bleiben diese Felder leer.
Funktion
Angabe, ob nach der Bedingung die Funktion „Schließt aus" oder „Schränkt ein" folgen soll.
Übersicht Merkmale Aktion
Struktur aller Merkmal-Ausprägungen. Bei Auswahl einer bestimmten Merkmalsausprägung (aus der links angezeigten Struktur) wird eine andere Merkmalsausprägung (aus der rechts angezeigten Struktur) derselben Merkmalsfamilie bestimmt oder ausgeschlossen. Mit dem „Doppelpfeil links" wird eine Merkmalsausprägung in die Aktion übernommen. Mit dem „Doppelpfeil rechts" wird die markierte Merkmalsausprägung aus der Aktion wieder herausgenommen.