TFex - MeinMenü
Im täglichen Arbeitsalltag wird nur eine begrenzte Anzahl von Anwendungen benötigt, allerdings aus allen Bereichen. Im TFex – Menu hat der Anwender die Möglichkeit, sich Favoriten zu erstellen.
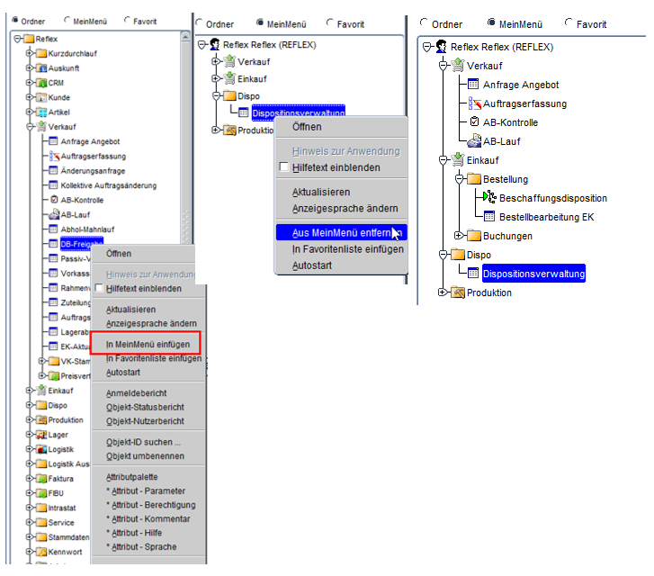
Die Favoriten können aber nicht in eine Ordner–Struktur gebracht werden und sind deshalb ab einer bestimmten Anzahl von Einträgen unübersichtlich. Aus diesem Grunde wurde eine neue Baumstruktur aufgenommen:
Baumstruktur-Ansicht "MeinMenü"
Mit der Ansicht „MeinMenü“ hat der Anwender die Möglichkeit, nur die von ihm ausgewählten Anwendungen in dem Ordner anzeigen zu lassen. Es werden hier auch nur die Ordner angezeigt, aus denen eine Anwendung ausgewählt wurde.
Genauso wie bei der Festlegung seiner Favoriten, kann der Anwender die jeweilige Anwendung über das Kontextmenü (linke Maustaste) für das „MeinMenü“ aufnehmen und wieder entfernen.

Anmerkung:
Wurde vom Benutzer ein Eintrag in das MeinMenü hinzugefügt, so wird beim Starten von ReflexPlus die Ansicht „MeinMenü“ in TFex angezeigt.
Damit der Anwender auf die Ansicht „MeinMenü“ zugreifen kann, muss dieser die Berechtigung in der Benutzereinstellung erhalten. Wird für einen Programmpunkt, der sich im MeinMenü befindet, die Berechtigung entzogen, so bleibt zwar der Menüpunkt im MeinMenü bestehen, der Zugriff ist jedoch unterbunden. Eine entsprechende Meldung wird vom System ausgegeben.

Benutzer-Einstellungen
Der Benutzer benötigt die Berechtigung „Objekt-Berechtigungen bearbeiten“, um die Rollen-Zuordnung und Benutzer-Einstellung zu bearbeiten. Ein User mit dieser Berechtigung kann Berechtigungen für andere User für Menüpunkte vergeben, die er selbst sieht. Um Benutzer-Einstellungen (z. B. Rollen-Verwaltungen und weitere Berechtigungen) zu verwalten, reicht die gleichnamige Berechtigung „Benutzer-Einstellungen bearbeiten“
