Fremdrechnung
Fremdrechnung
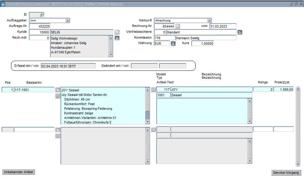
Es können Reklamationsvorgänge angelegt werden, die sich nicht auf Rechnungen aus Reflex 3 beziehen. Hierfür können in dieser Anwendung die relevanten Rechnungsdaten erfasst werden. Danach besteht die Möglichkeit über den Button Reklamation in die Reklamationserfassung zu wechseln und Vorgänge für diese „Fremdrechnung" anzulegen.
Mit dem Button hinter dem Feld Rechnung-Nr. wird die Maske „Rechnungssuche extern" aufgerufen. Der Button Unbekannter Artikel wechselt in die Form Artikel anhand Muster anlegen. Wenn eine Rechnung ausgewählt wird, werden die Kopfinformationen in die Fremdrechnungserfassung übernommen.
Es erfolgt bei Erfassung folgende Prüfung: Rechnungspositionen aus Altrechnungen können nicht doppelt erfasst werden. Beim Versuch die Position ein weiteres Mal zu erfassen, wird eine entsprechende Meldung ausgegeben.
ID
Identifikations-Nr. der Fremdrechnung
Auftraggeber
Bezeichnung des Auftraggebers (Mandanten).
Rechnungs-Nr.
Nummer der externen Rechnung.
Button 
Mit dem Button hinter dem Feld Rechnung-Nr. wird die Maske „Rechnungssuche extern" aufgerufen.
Vom
Datum der externen Rechnung.
Kunde
Nummer und Bezeichnung des Kunden.
Rech-Adr
Nummer und genaue Bezeichnung der Rechnungsadresse.
Herkunft
Produktionswerk
Auftrags-Nr.
Ursprüngliche Auftrags-Nr.
Vertriebsschiene
Nummer und Bezeichnung der Vertriebsschiene.
Kommission
Nummer und Bezeichnung der Kommission.
Währung
Bezeichnung der Währung der Rechnung.
Kurs
Angabe des Währungskurses.
Erfassungsdatum
Datum, wann die Daten erfasst wurden.
Benutzer
Benutzer, der diese Daten erfasst hat.
Änderungsdatum
Datum, wann die Daten geändert wurden.
Benutzer
Benutzer, der diese Daten geändert hat.
Pos.
Nummer der Rechnungsposition.
Basisartikelnr
Nummer des Basisartikels. In der Werteliste zur Auswahl des Basisartikels werden nur aktuelle Basisartikel angezeigt.
Beschreibung
Beschreibung des Realartikels.
Button 
Button zur Erfassung des Realartikels.
Menge
Menge der Rechnungsposition.
Preis
Preis in Rechnungswährung der Position.
Button
Unbekannter Artikel
Mit dem Button Unbekannter Artikel wechselt das System in die Form Artikel anhand Muster anlegen.
Reklamation
Mit dem Button Reklamation wechselt das System in die Reklamationserfassung. Hier können nun die Vorgänge für diese „Fremdrechnung" angelegt werden.
