Merkmalregeln erfassen
Stückliste - Merkmalregeln erfassen
Merkmalregeln werden erfasst, wenn durch die Wahl eines Merkmals ein weiteres Merkmal eingeschränkt oder ausgeschlossen werden soll. Das kann als Regelwerk in der Auftragserfassung oder aber auch in der Stückliste dienen.
In der Maske "Merkmalsregeln erfassen" wählt man aus den Merkmalen auf der linken Seite die Merkmale und Ausprägungen des übergeordneten Artikel aus (in diesem Fall Stizhöhe 43 hoch), die die aufnehmbare Ausprägung des untergeordneten Artikels bestimmt (in diesem Fall Fusshöhe - 10 cm ).
Man kann die Schaltfläche
verwenden, um die markierten Merkmale und Ausprägungen in das rechte, rot markierte "Bedingung" Fenster zu übertragen.
Dies ist die WENN-Seite der Regel. Die DANN-Seite der Regel wird auf die gleiche Weise bestimmt, nun muss man jetzt aus den Merkmalen der rechte Seite die aufnehmbare Ausprägung des untergeordneten Artikels angeben, und sie dem Fenster "Aktion" hinzufügen.
Wichtig ist die Wahl zwischen der Bedingung und der Aktion. Hier können Sie zwischen "Schränkt ein" und "Schließt aus" wählen.
Beispiel 1:
Merkmale des übergeordneten Artikels Merkmale des untergeordneten Artikels

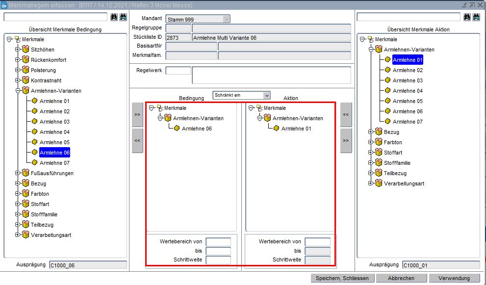
Beispiel 2:
Wenn die von oben geerbte Ausprägung in einer speziellen Kombination nicht verwendet werden kann und deshalb automatisch eine optionale Ausprägung des gleichen Merkmals verwendet werden soll. Zum Beispiel bestellt der Kunde das Möbel mit einer Armlehne 6 mit Blende. Die Armlehne 6 kann jedoch nicht an dem Möbel mit Blende montiert werden. In diesem Fall könnte folgende Regel verwendet werden: wenn die Ausprägung des übergeordneten Artikels Armlehne 6 und Blende ist, die untergeordnete Baugruppe Armlehne 1 haben muss. An die Armlehne 1 kann die Blende montiert werden.
