Stueckliste - Merkmalbestimmung
Stückliste - Merkmalbestimmung
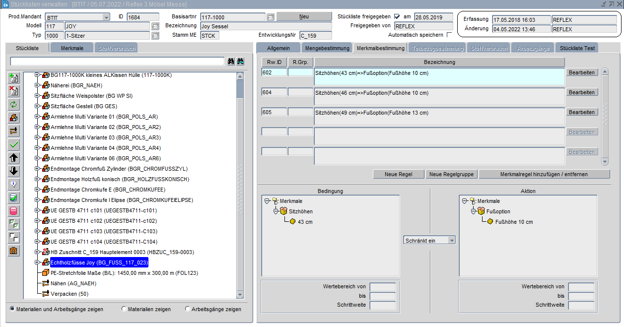
Die über die Registerkarte Allgemein erfassten Merkmalbestimmungen werden in dieser Registerkarte detaillierter als in der Registerkarte Allgemein aufgeführt. Auch hier können weitere Regeln, Regelgruppen und Mengenregeln hinzugefügt bzw. bearbeitet oder entfernt werden.

Button
Bearbeiten
Das System wechselt in die Bearbeitungsmaske "Merkmalregeln erfassen"der entsprechenden Mengenregel.
Neue Regel
Das System wechselt in die Bearbeitungsmaske "Merkmalregeln erfassen" zur Erfassung einer neuen Mengenregel.
Neue Regelgruppe
Das System wechselt in die Bearbeitungsmaske "Regelgruppen verwalten" in der neue Regelgruppen erfasst werden können.
Mengenregel hinzufügen / entfernen
Das System wechselt in die Bearbeitungsmaske Regeln für Merkmal Bestimmung der entsprechenden Mengenregel.